orovajewels.com
HOME
About
Contact
Disclaimer
Privacy
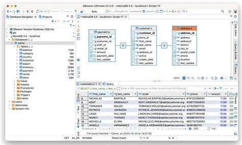
Alternativas ao Query Builder no Spring Boot
Oct 13, 2025
by orovajewels.com
0
views